Notification Viewer Technical Documentation/fr

De Trustedbird Client Wiki
English | Français

> Documentation > Module : Notification Viewer > Documentation technique


Gestion des informations sur les notifications

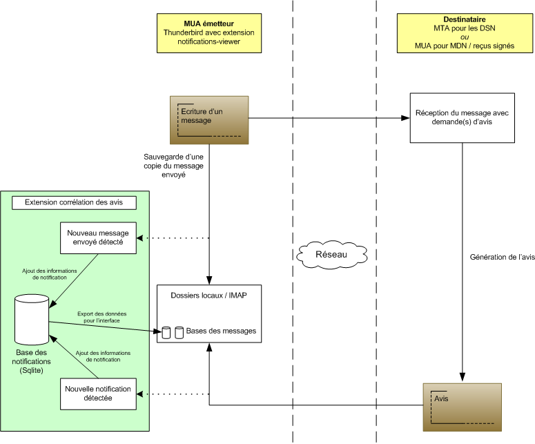
À l'envoi d'un message, si une demande d'avis a été formulée, des informations concernant les demandes d'avis sont stockées localement dans une base Sqlite notifications spécifique à l'extension. Chaque message comportant des demandes d'avis est identifié dans la base avec son en‑tête Message-ID unique.

Lors de la réception d'un avis, les informations apportées par l'avis sont ajoutées dans la base notifications dans l'entrée du message émetteur. Le message émetteur est identifié par différentes méthodes suivant le type d'avis :

  • MDN : avec l'en‑tête Original-Message-ID de l'avis ;
  • DSN : avec l'en‑tête Message-ID présent dans la copie des en‑têtes du message d'origine jointes à l'avis ;

MILIMAIL Specifications Corrélation des avis v08 schéma FR v1.png

La base Sqlite notifications est utilisée pour stocker les informations des notifications pour les rendre persistantes aux déplacements vers et depuis des dossiers IMAP (ce qui n'est pas le cas des informations contenues dans les bases internes de messages de Thunderbird). Elle permet aussi d'avoir une information consistante sur les notifications en cas de duplication de messages.

La base interne des messages de Thunderbird est utilisée pour stocker une vue exportée de la base Sqlite des informations des notifications destinées à être affichées dans l'interface utilisateur.


Identification des demandes de notifications

Lors de l'envoi d'un message, la demande de DSN se fait au niveau de la communication SMTP et l'information de demande de notification n'est donc pas présente lorsque le message envoyé est traité par l'extension.

Il est donc nécessaire d'ajouter un en‑tête X‑DSN: yes au message pour permettre d'identifier cette demande lorsque le message sera pris en compte dans la base de notifications. Seules les demandes de notifications de type DSN success sont prises en compte, car le but est de comptabiliser et de suivre les notifications attendues (bien que tous les types d'avis DSN reçus soient gérés et affichés).

Dans le cas des demandes de MDN, l'information de demande de notification est déjà présente sous la forme de l'en‑tête Disposition‑Notification‑To.


Suivi des délais

Un délai de remise, configurable en minutes, peut être activé globalement pour tous les messages possédant une demande de DSN success.

Une tâche vérifie régulièrement si le temps écoulé depuis la date d'envoi du message est supérieur au délai configuré pour les messages dont tous les avis de délivrance de type DSN n'ont pas été reçus. Une information visuelle est alors remontée à l'utilisateur dans le panneau des notifications du message concerné et sous la forme d'une couleur particulière dans la liste des messages d'un dossier.